- CompoundButton 源码分析
- LinearLayout 源码分析
- SearchView 源码解析
- LruCache 源码解析
- ViewDragHelper 源码解析
- BottomSheets 源码解析
- Media Player 源码分析
- NavigationView 源码解析
- Service 源码解析
- Binder 源码分析
- Android 应用 Preference 相关及源码浅析 SharePreferences 篇
- ScrollView 源码解析
- Handler 源码解析
- NestedScrollView 源码解析
- SQLiteOpenHelper/SQLiteDatabase/Cursor 源码解析
- Bundle 源码解析
- LocalBroadcastManager 源码解析
- Toast 源码解析
- TextInputLayout
- LayoutInflater 和 LayoutInflaterCompat 源码解析
- TextView 源码解析
- NestedScrolling 事件机制源码解析
- ViewGroup 源码解析
- StaticLayout 源码分析
- AtomicFile 源码解析
- AtomicFile 源码解析
- Spannable 源码分析
- Notification 之 Android 5.0 实现原理
- CoordinatorLayout 源码分析
- Scroller 源码解析
- SwipeRefreshLayout 源码分析
- FloatingActionButton 源码解析
- AsyncTask 源码分析
- TabLayout 源码解析
文章来源于网络收集而来,版权归原创者所有,如有侵权请及时联系!
Service 的本质
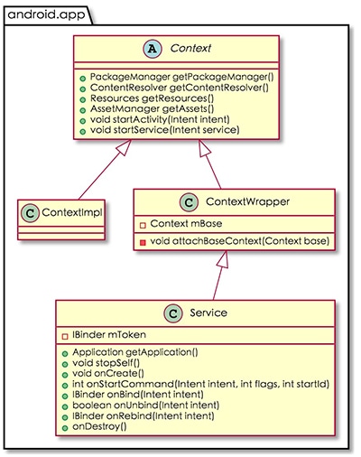
Service 家族的体系如图所示:

Service 是 Context 的子类,因此具备了 资源访问 和 组件调用 的能力,除此之外,它还具有独立的 生命周期 。
按 运行环境 分类,Service 可分为:
- 前台 Service
- 后台 Service
前台 Service:通过调用 Service.startForeground(int id, Notification notification) 可以使一个后台 Service 成为前台 Service,并与一个 Notification 绑定 ,显示在通知栏。前台 Service 与后台 Service 相比,它所在的进程具有更高的 优先级 ,在内存不足时更不容易被系统 Kill。
后台 Service:后台 Service 是指当前没有显示任何界面的 Service,处于非前台的 Service 皆为后台 Service,后台 Service 的优先级低于前台 Service,因此在低内存的时候,系统会优先杀掉后台 Service。
Service 的本身只是一个 空壳 ,它是由系统来维护和管理的。因此想要弄清楚 Service 的工作原理,就得分析它的启动流程。
绑定邮箱获取回复消息
由于您还没有绑定你的真实邮箱,如果其他用户或者作者回复了您的评论,将不能在第一时间通知您!
发布评论